Sequenzdiagramm
Dieser Abschnitt dient zur Dokumentation des UML-Diagramms.
Zweck
Hier wird der Ablauf zwischen den beteiligten Komponenten beschrieben.
Beteiligte Komponenten
- Außendienstmitarbeiter
- Frontend (Außendienst-UI)
- Backend (FastAPI)
- Datenbank (MariaDB)
Diagramm

Erklärung
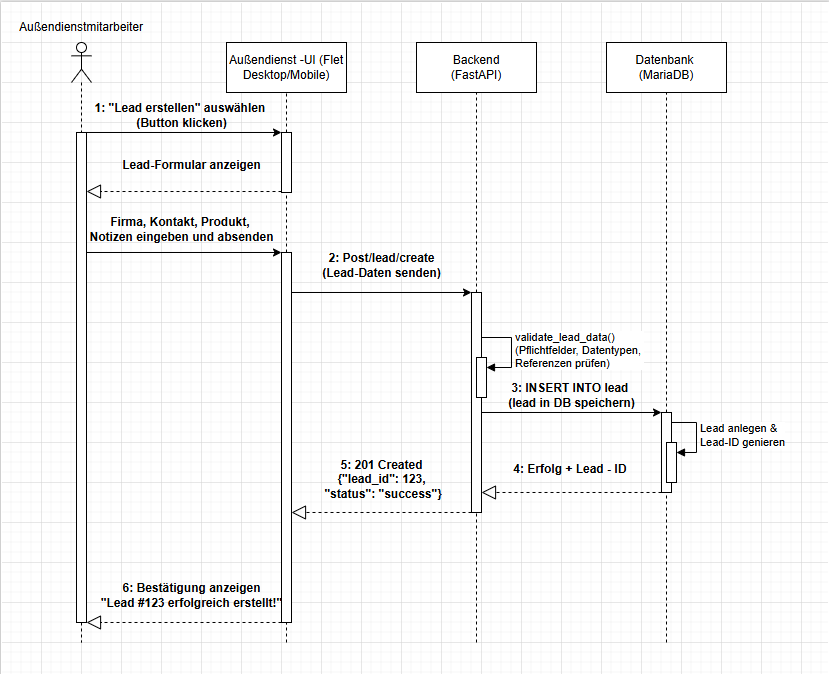
Dieses UML-Sequenzdiagramm zeigt den konkreten Ablauf der Erstellung eines neuen Leads innerhalb der Leadify-Anwendung und die Interaktion zwischen den beteiligten Komponenten.
Beteiligte Akteure und Systeme
- Außendienstmitarbeiter: Der Benutzer, der einen neuen Lead erfasst.
- Frontend (Außendienst-UI): Benutzeroberfläche zur Eingabe und Übergabe der Lead-Daten.
- Backend (FastAPI): API-Endpunkt zur Verarbeitung und Übergabe an die Business-Logik.
- Datenbank (MariaDB): Persistente Speicherung der Lead-Daten.
Ablauf der Kommunikation
- Start der Aktion: Der Außendienstmitarbeiter klickt im Frontend auf „Lead erstellen".
- Formularanzeige: Das Frontend zeigt ein Eingabeformular an.
- Dateneingabe: Der Benutzer erfasst die Felder und sendet das Formular ab.
- API-Anfrage: Das Frontend sendet eine POST-Anfrage an
/aussendienst/leadsmit den Feldernansprechpartner_id,produkt_id,produktgruppe_id,produktzustand_id,quelle_id,erfasser_idsowie optionalbearbeiter_id,beschreibung,bild_pfad. - Validierung: FastAPI/Pydantic validiert die Request-Struktur und Datentypen anhand von
CreateLeadRequest. - Business-Logik und Insert: Das Backend ruft
AussendienstManager.create_lead(...)auf und führtINSERT INTO leadaus. Dabei wirdstatus_idinitial auf1gesetzt unddatum_erfasstmitNOW()befüllt. Optional wird bei vorhandener Beschreibung zusätzlich ein Kommentar angelegt. - Rückmeldung Backend: Bei Erfolg liefert die API die Antwort
{ "success": true, "lead_id": <id> }(HTTP 200). Bei Fehler wird eine Exception zurückgegeben. - Anzeige im Frontend: Das Frontend zeigt die Erfolgsmeldung an und kann den neuen Lead über die zurückgegebene ID weiterverarbeiten.
Ergebnis
Der neue Lead wurde erfolgreich in der Datenbank gespeichert und steht für weitere Bearbeitungsschritte im System bereit.